Формирование нарядов (создание, редактирование, закрытие) на уборки
Формирование нарядов включает в себя создание нарядов для персонала и заполнение их работами, заявки на выполнение работ, архив нарядов и историю выполнения работ по номерам.
В случае, если горничные не имеют на руках Android-устройств с установленной СПК "Здравница", распределение заданий на уборку выполняет ответственный сотрудник (старшая горничная, супервайзер). Как правило, в этом случае используется печать нарядов. Печать наряда вызывается нажатием кнопки с изображением принтера. В окне «Открытые наряды» указателем мыши выделить нужную строку.
В панели управления окна «Наряд № ___» нажать значок «принтер» и выбрать строку «с необходимой печатной формой. В открывшемся окне нужно выбрать необходимые параметры или оставить предлагающиеся по умолчанию и нажать кнопку «Ввод».
Обслуживание номеров
В соответствии с периодичностью, заданной в справочнике видов работ, в окне "Нераспределенные задания" появляется список работ, предназначенных к выполнению. Эти работы генерируются автоматически на основании данных о заполняемости номерного фонда.
Распределение заданий (автоматическое)
1. В левом верхнем углу экрана нажать "Действия".
2. Выбрать строку "Формирование нарядов".
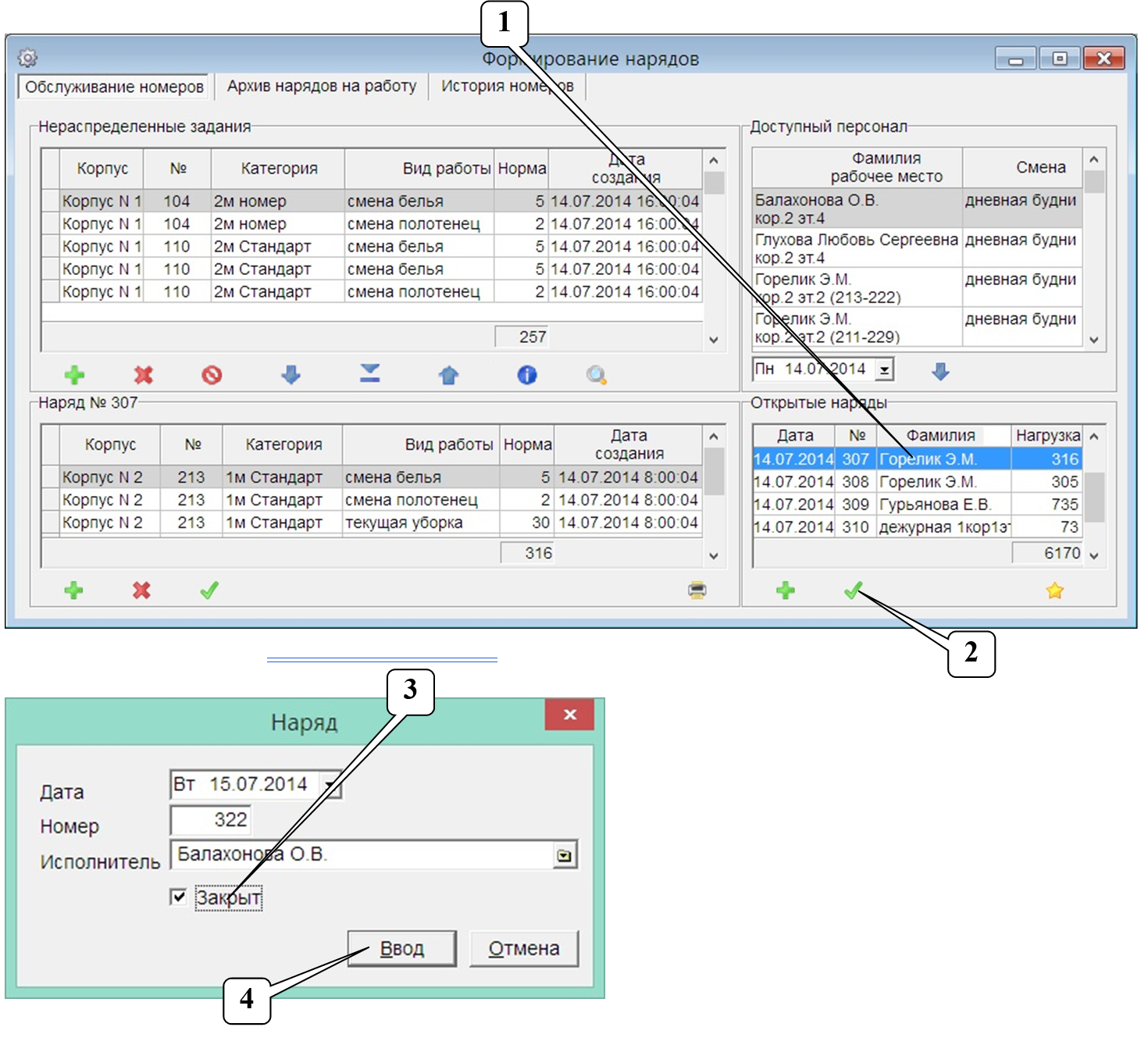
3. Справа вверху в таблице "Доступный персонал" выделить строку с фамилией горничной, на которую требуется открыть наряд на уборку.
4. Нажать на кнопку в виде стрелки вниз , чтобы открыть наряд.
Примечание: фамилия горничной спустится в таблицу "Открытые наряды" справа внизу. Следует повторить действия 3 и 4 для всех горничных, на которых требуется сформировать наряды.
5. Нажать на "Звезду" в правом нижнем углу окна.
6. Нажать Ввод.
Примечание: задания на уборку распределятся между горничными в зависимости от того, какие номера закреплены за каждой горничной.
Распределение заданий (вручную)
1. В таблице "Открытые наряды" (справа внизу) выделить наряд, в который нужно добавить работу.
2. В списке слева наверху выделить задание, которое необходимо добавить в наряд.
3. Нажать на кнопку в виде стрелки вниз 
Примечание: работа из списка слева наверху, т.е. из нераспределенных заданий переместится в список слева внизу - в наряд горничной, чья фамилия выделена в таблице "Открытые наряды" справа внизу.
Если по одной и той же комнате существует несколько заданий, то вместо кнопки
можно нажать на
, тогда в наряд переместятся все работы относящиеся к комнате из выбранного задания.
Обычно, если после автоматического распределения заданий
, часть заданий осталась нераспределенной (в таблице слева наверху), то это означает, что в открытых нарядах (в таблице справа внизу) отсутствует горничная, которая по графику должна была выполнять эту работу. Если на горничную по определенным причинам нельзя открыть график, то её задания можно распределить по нарядам других горничных, как описано выше.
Учет дополнительной работы
1. В таблице "Открытые наряды" (справа внизу) выделить наряд.
2. Нажать на "Плюс" в левом нижнем углу окна
3. Нажать на <Нет> справа от надписи "Наименование".
4. Нажать на строку "Уборка номерного фонда".
5. Выбрать наименование работы.
6. Нажать на поле справа от надписи «Корпус» и в появившемся списке выбрать корпус.
7. Нажать на поле справа от надписи "Комната".
8. Выбрать в списке номер комнаты.
9. Нажать Ввод.
Примечание: описанным методом в наряды горничных можно добавить работы, которые не сформировались автоматически.
Удаление работы из открытого наряда
1. В таблице "Открытые наряды" (справа внизу) выделить наряд.
2. В списке слева внизу нажать на строку с заданием, которое надо убрать из наряда.
3. Нажать на кнопку в виде стрелки вверх 
Примечание: работа из списка слева внизу переместится в список слева наверху в нераспределенные задания.
После этого работу можно удалить
, отменить
или отдать другой горничной с помощью стрелки вниз
.
Отмена нераспределенных заданий
1. В таблице "Нераспределенные задания" (слева наверху) выделить лишнюю работу.
2. Нажать на кнопку "Отменить задание" 
3. В появившемся окне нажать "ОК" или кнопку "Enter" на клавиатуре.
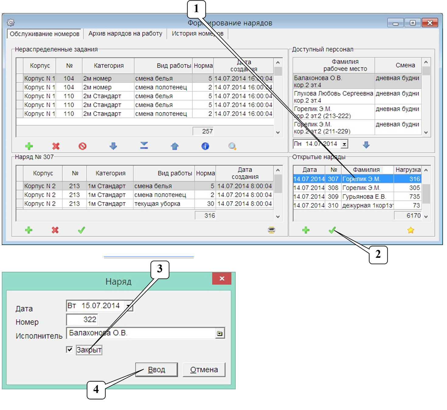
Закрытие выполненных нарядов
1. Выделить выполненный наряд.
2. Нажать на "Галку"
расположенную под списком открытых нарядов.
3. Нажать на слово "Закрыт".
4. Нажать Ввод.
Примечание: закрытый наряд исчезнет из списка. При необходимости его можно будет найти в "Архиве нарядов на работу".






